API-Kommunikation
Hier finden Sie ein detailliertes Protokoll der API-Kommunikation Ihres Mandanten. Alle Zugriffe auf die API werden hier mitgeschrieben, Sie können also nachvollziehen, wann welche Interaktion von externen Applikationen mit der API stattgefunden hat und ob diese Interaktion erfolgreich war.
Sie können die Protokollierung der API-Kommunikation hier vollständig deaktivieren, indem Sie in der Toolbar oben auf Protokoll deaktivieren klicken.

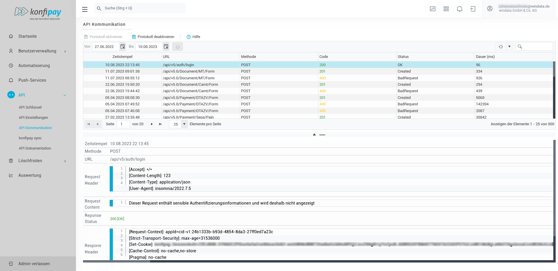
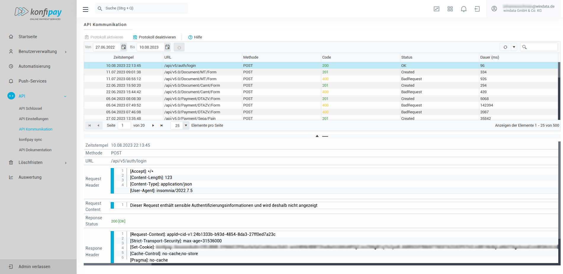
API-Kommunikation mit Details zu einem Request
Kommunikationsdetails
Sie können einen Eintrag in der Liste auswählen, um Details zu dem entsprechenden API-Zugriff und den Text von Request und Response vollständig zu sehen.
Die folgenden Informationen stehen dabei zur Verfügung:
Detail | Inhalt |
|---|---|
Zeitstempel | Die genaue Zeit, zu der die Kommunikation stattgefunden hat |
Methode | Die HTTP-Anfragemethode, die an den konfipay-Server gesendet wurde |
URL | Die verwendete API-URL für die Anfrage |
Request Header | Die vom Klienten gesetzten HTTP Request Header |
Request Content | Der vom Klienten übertragene HTTP Request Content |
Response Status | Der vom Server zurückgemeldete Status |
Response Header | Die vom Server gesetzten HTTP Response Header |
Response Content | Der vom Server übertagene HTTP Response Content |